Free Practice Test

Free 300-630 Practice Test Questions and Answers (2026) | Cert Empire

300-630.pdf

View Mode
Q: 1
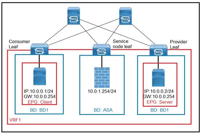
Refer to the exhibit. 300-630 question What must be configured in the service graph to redirect HTTP traffic between the EPG client and EPG server to go through the Cisco ASA firewall?
Options
Q: 2
DRAG DROP 300-630 question Refer to the exhibit. Drag and drop the subnets and flags from the left into the External Network Instance Profile policies on the right to create a setup that advertises only 10.10.0.0/24 and 10.10.1.0/24 prefixes in VRF1 and establishes connectivity between VRFs. Not all options are used. 300-630 question
Your Answer
Q: 3
An engineer creates the objects that must be deployed at each site in Cisco ACI Multi-Site Orchestrator. Which action should be taken before the schema can be associated with the newly configured site?
Options
Q: 4
An organization expands a Cisco ACI Multi-Pod from two to six pods and must ensure that the control plane scales. What should be configured in the IPN to ensure that BUM traffic is forwarded efficiently across the IPN?
Options
Q: 5
An existing Cisco ACI Multi-Site setup with default fabric settings contains endpoints that communicate with an MTU of 1500. What is the minimum MTU value that must be supported by the ISN to allow control plane endpoint information exchange between sites?
Options
Q: 6
An engineer is implementing the Cisco ACI fabric but is experiencing loops detected from endpoints. When the issue was investigated, it was discovered that the packets are received with the same source IP address but from different leaf switch ports. The engineer must prevent the issue from happening in the future and make sure that the port is brought back up if it was disabled due to the loop discovered. Which set of actions must be taken to meet these requirements?
Options
Q: 7
Which two actions are the Cisco best practices to configure NIC teaming load balancing for Cisco UCS B- Series blades that are connected to the Cisco ACI leaf switches? (Choose two.)
Options
Q: 8
Refer to the exhibit. 300-630 question Which configuration set must be applied to filter 1 to enable SSH communication between Web_EPG to App_EPG?
Options
Q: 9
Which firewall connection allows for the integration of service nodes in transparent mode with a Cisco ACI Multi-Pod setup?
Options
Q: 10
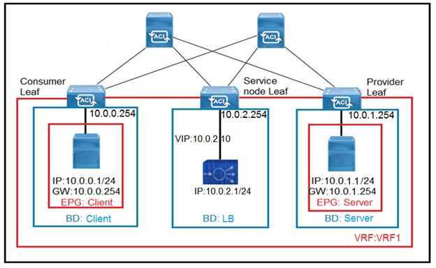
Refer to the exhibit. 300-630 question The client endpoint uses the load-balancer VIP as the destination address to send traffic to the server endpoint. If the load balancer does not do source NAT, which set of configurations must be applied on Cisco ACI to allow only the return traffic to be redirected to the service node?
Options
Question 1 of 10

Scroll to Top

FLASH OFFER

Days
Hours
Minutes
Seconds

avail 10% DISCOUNT on YOUR PURCHASE